
Today’s connected network infrastructure faces unprecedented demands. From the administration of buildings and facilities to modular cable planning and system tracking, SumiMap provides critical insight into your networks, servers, devices, and applications.

The trend of FTTx is expected to continue significant growth in the foreseeable future. The ability to manage these networks, especially in the “last mile,” is quickly outpacing the use of Excel spreadsheets or other outdated software.
Gain critical insight into your copper or fiber optic networks, servers, cloud services, devices, and applications with SumiMap, a powerful data management tool combining the power of CAD with a database, creating visual documentation of assets and connections.
This innovative platform is a comprehensive network infrastructure management tool combining the power of CAD software with a database, creating visual documentation of assets and connections. SumiMap supports CAD.7, AutoCAD, and CAD systems and both Oracle and MSSQL databases.

Floor plans, space allocation, inventory, cost center, contract management, cleaning.

Data center layout, power distribution, cooling, housing, rack-row alignment, etc.

Trays & cables, end-to-end connection view, automatic routing, network spider, media flow, etc.

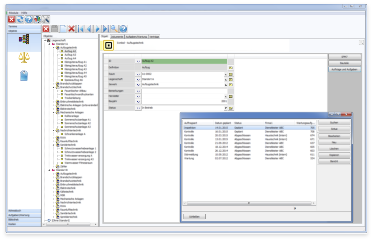
Asset management, work orders, capacity management, plausibility checks, real time system monitoring, etc.
SumiMap provides solutions and insights that solve many challenges you may experience. Identify resources, find pathways for new installations, and quickly and easily manage and track everything from manholes, conduits, and pullboxes to copper cables and patch cords. Do away with hundreds of Excel spreadsheets and a data deluge that causes more confusion than solutions. Let SumiMap plan, analyze, manage, and visually document your assets and connections.

Load scaled AutoCAD drawings or input distances manually into the system. The program intuitively creates a visual representation of your entire IT system whether you are a skilled CAD user or not.
See end-to-end connectivity including individual fiber-bundle routes, attached connectors, rack positions of fibers, fiber bundles, conventional fiber cable, and more.


SumiMap recommends all possible cable routes and provides distances, recommends tubes to use for all fiber-bundle/cable installations, and never allows the user to fill a tube already containing a bundle. The system can prohibit single-mode connectors from being patched to multimode.
Keep track of optical OTDR tests, tube-pressure/obstruction tests, pictures of TDUs and patch panels, and much more. Imagine how easy a Sumitomo ABF warranty could be.


Allows the user to keep track of anything with an IP address - you are not limited to only tracking Sumitomo Electric Lightwave products. You can track conventional copper cabling, servers, switches, routers, and other vendors’ products.
The SumiMap Web Application is a sleek and powerful tool. All objects in the database can be modified, drawings can be displayed, connections can be schematically shown and modified in ConnectView, racks can be viewed and modified in SumiRack, and additional features such as SPM (Service Planning Module) and KeyManager (Key Management Module) can be viewed.


SumiRack
The central tool for visualizing and documenting racks, components, and modular components, such as cassettes.
ConnectView
The central tool for making connections between fibers and devices, components, or modules.
SumiPatch
Automatically create and connect patch cables in a fast and efficient manner.
SumiMap Planning Mode
Create work orders that can be assigned to a technician, reported done, and then implemented into the drawing. While in planning mode, objects not yet installed can be visualized.
SumiMap History Manager
Documents the change history of every object in the database.

Trace a single connection that might use multiple fibers or cable to its terminal destination, including the devices and tube cables it passes through.
Individual tubes of tube cables can be spliced in manholes, handholes, and TDU’s.
Once a system of tube cables has been placed in a drawing and fiber is ready to be blown, all possible routes for fiber are computed and already-occupied tubes are excluded.
SM or MM fibers, connector type, or fiber diameters can be forbidden from connecting to inappropriate fibers or connectors.
Splice trays and splice vaults are easily handled by SumiMap.